Appearance
Mybatis
入门
首先往项目里拷一个文件:
log4j.properties,先拷下来,其他的再说读取配置文件用到的技术就是解析xml的技术,这里用的就是log4j解析xml技术
properties# Set root category priority to INFO and its only appender to CONSOLE. #log4j.rootCategory=INFO, CONSOLE debug info warn error fatal log4j.rootCategory=debug, CONSOLE, LOGFILE # Set the enterprise logger category to FATAL and its only appender to CONSOLE. log4j.logger.org.apache.axis.enterprise=FATAL, CONSOLE # CONSOLE is set to be a ConsoleAppender using a PatternLayout. log4j.appender.CONSOLE=org.apache.log4j.ConsoleAppender log4j.appender.CONSOLE.layout=org.apache.log4j.PatternLayout log4j.appender.CONSOLE.layout.ConversionPattern=%d{ISO8601} %-6r [%15.15t] %-5p %30.30c %x - %m\n # LOGFILE is set to be a File appender using a PatternLayout. log4j.appender.LOGFILE=org.apache.log4j.FileAppender log4j.appender.LOGFILE.File=d:\axis.log log4j.appender.LOGFILE.Append=true log4j.appender.LOGFILE.layout=org.apache.log4j.PatternLayout log4j.appender.LOGFILE.layout.ConversionPattern=%d{ISO8601} %-6r [%15.15t] %-5p %30.30c %x - %m\n在Test中建立一个测试类,叫做
MybatisTest.class走过流程
因为我们要做的是不写实现类实现接口,所以先把流程走一遍
javapackage com.bean.test; public class Mybatis { /** * 入门案例 * @param args */ public static void main(String[] args) { //1. 读取配置文件 //2. 创建sqlSessionFactory工厂 //3. 使用工厂生产SqlSession对象 //4. 使用Sqlsession创建Dao接口的代理对象 //5. 使用代理对象执行方法 //6. 释放资源 } }编写代码
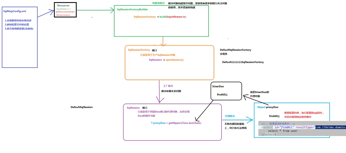
javapackage com.bean.test; import com.bean.dao.IUserDao; import com.bean.domain.User; import org.apache.ibatis.io.Resources; import org.apache.ibatis.session.SqlSession; import org.apache.ibatis.session.SqlSessionFactory; import org.apache.ibatis.session.SqlSessionFactoryBuilder; import java.io.IOException; import java.io.InputStream; import java.util.List; public class Mybatis { /** * 入门案例 * @param args */ public static void main(String[] args) throws IOException { //1. 读取配置文件,这里读取的文件就是刚才mybatis的配置文件 InputStream in = Resources.getResourceAsStream("SqlMapConfig.xml"); //2. 创建sqlSessionFactory工厂,这个东西是一个接口,所以我们找他的实现类 SqlSessionFactoryBuilder builder = new SqlSessionFactoryBuilder(); SqlSessionFactory factory = builder.build(in); //3. 使用工厂生产SqlSession对象 SqlSession session = factory.openSession(); //4. 使用Sqlsession创建Dao接口的代理对象 IUserDao userDao = session.getMapper(IUserDao.class); //5. 使用代理对象执行方法 List<User> users = userDao.findAll(); for (User user : users) { System.out.println(user); } //6. 释放资源 session.close(); in.close(); } }
使用注解代替持久层接口的映射文件
使用注解可以代替 IUserDao.xml,也就是环境搭建的第6步,替换IUserDao.xml
把IUserDao.xml删掉

在
IUserDao接口中的语句中编写注解
在
SqlMapConfig.xml中更改IUserDao.xml的映射,由resource改为class

Mybatis入门案例中的设计模式分析
java
package com.bean.test;
import com.bean.dao.IUserDao;
import com.bean.domain.User;
import org.apache.ibatis.io.Resources;
import org.apache.ibatis.session.SqlSession;
import org.apache.ibatis.session.SqlSessionFactory;
import org.apache.ibatis.session.SqlSessionFactoryBuilder;
import java.io.IOException;
import java.io.InputStream;
import java.util.List;
public class Mybatis {
/**
* 入门案例
* @param args
*/
public static void main(String[] args) throws IOException {
//1. 读取配置文件,这里读取的文件就是刚才mybatis的配置文件
InputStream in = Resources.getResourceAsStream("SqlMapConfig.xml");
//2. 创建sqlSessionFactory工厂,这个东西是一个接口,所以我们找他的实现类
SqlSessionFactoryBuilder builder = new SqlSessionFactoryBuilder();
SqlSessionFactory factory = builder.build(in);
//3. 使用工厂生产SqlSession对象
SqlSession session = factory.openSession();
//4. 使用Sqlsession创建Dao接口的代理对象
IUserDao userDao = session.getMapper(IUserDao.class);
//5. 使用代理对象执行方法
List<User> users = userDao.findAll();
for (User user : users) {
System.out.println(user);
}
//6. 释放资源
session.close();
in.close();
}
}
